La norme SIA 405 ré­vi­sée

Après un processus de révision intensif, la nouvelle version de la norme SIA 405 «Géodonnées du cadastre des conduites de distribution et d’assainissement» est disponible. Les lignes directrices SIA 4008 «Cadastre des conduites – Lignes directrices relatives à la norme SIA 405» constituent une aide pratique pour la mise en œuvre de la norme. Tour d’horizon des principales nouveautés.

Date de publication
14-10-2025

La nouvelle norme SIA 405 «Géodonnées du cadastre des conduites de distribution et d’assainissement» et les lignes directrices SIA 4008 correspondantes sont disponibles depuis début août 2025. Ces deux publications remplacent la norme SIA 405 de 2012 ainsi que les cahiers techniques SIA 2015 et SIA 2016. Le cahier technique SIA 2045, qui faisait partie de l’ensemble, a été abrogé.

Un besoin important de profondes adaptations

Le projet de révision qui vient de s’achever avec la publication de la nouvelle norme a démarré en 2017 par une enquête nationale. Certaines des remarques recueillies ont pu être traitées dans la foulée. Elles ont donné lieu à la publication, en 2018, d’une version rectificative provisoire de la norme. Mais des préoccupations plus importantes avaient, à juste titre, été exprimées. Aujourd’hui, de nouvelles technologies et de nouvelles méthodes – le traitement à partir de photos ou le BIM, par exemple –  permettent le recueil, le traitement et l’échange efficaces de données 3D. Dans les réponses à l’enquête figuraient par conséquent diverses nouvelles requêtes concernant la modélisation du cadastre des conduites. De son côté, la commission de normalisation SIA 405 souhaitait, avec cette révision, régler la question des responsabilités quant à la gestion des modèles. Au final, une profonde révision de la norme SIA 405, tant au niveau du contenu que de la structure, s’est avérée nécessaire.

La dynamique de la phase de révision

Outre la pandémie de coronavirus, divers facteurs sont entrés en jeu lors de cette révision:

- Au cours de ces dernières années, le BIM et le besoin en données 3D ont fortement impacté les processus. Étant donné qu’une norme a vocation à refléter la pratique courante, il est nécessaire, dans un domaine aussi dynamique, d’aborder de fond les thèmes qui y sont traités. 

- Dans le même temps, l’Office fédéral de topographie a travaillé à la préparation du Cadastre des Conduites Suisse (CCCH). L’objectif du CCCH est de mettre à disposition un cadastre des conduites qui soit homogène à l’échelle de toute la Suisse. Cela suppose notamment la création des bases légales nécessaires. La coopération sur le sujet et le rapprochement entre les attentes de la SIA et de la Confédération ont été menés activement. Aussi peut-on considérer aujourd’hui que les échanges de données dans le cadre de la mise en œuvre du CCCH s’appuieront sur le modèle LKMap de la norme SIA 405. 

- L’édition 2012 de la norme et les cahiers techniques associés définissent non seulement le cadastre des conduites, mais aussi les informations de réseaux. Au cours de la révision, il a été admis que ces informations devaient relever entièrement de la responsabilité des associations professionnelles compétentes.

Une vue d’ensemble des surfaces et espaces occupés par les conduites

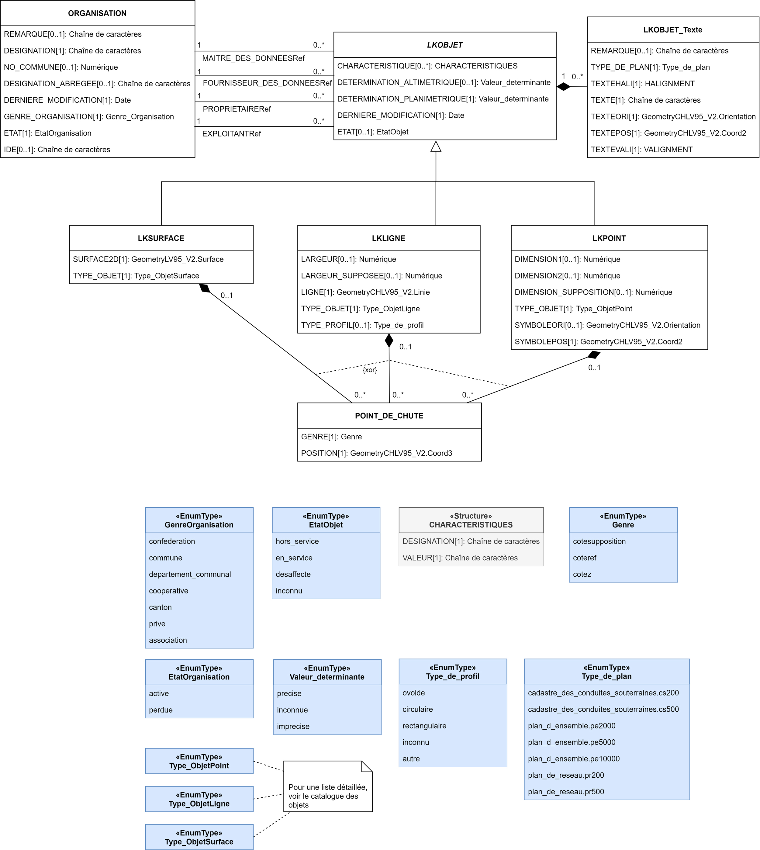
L’objectif de la norme SIA 405 est de fournir une vue d’ensemble aussi complète que possible des surfaces et des espaces occupés par les conduites. L’utilisation de modèles 3D et du BIM ne cesse de progresser dans le domaine des infrastructures. Pour répondre à ce besoin, l’espace occupé, dans la nouvelle norme, est considéré sous la forme d’un modèle 3D. Le cadastre des conduites (forme très simplifiée des réseaux) est, surtout dans les premières phases des études, un outil de coordination important pour les différents services impliqués dans des projets de construction. Il doit par conséquent contenir des informations sur l’organisation compétente à laquelle on pourra s’adresser pour obtenir, si nécessaire, des informations (de réseau) complémentaires. Ces informations sur les compétences sont également très importantes pour le CCCH.

Un modèle unique

Les données 3D sont aujourd’hui faciles à collecter, ce qui n’était pas le cas il y a encore quelques années. Par conséquent, l’ancien modèle de données LKMap n’était pas compatible 3D. Le concept des points de chute introduit dans le nouveau modèle permet désormais d’échanger des coordonnées 3D. Avec la solution retenue pour modéliser les points de chute, il est possible de conserver les données 2D actuelles. La coordonnée altimétrique peut être ajoutée sous la forme d’une donnée mesurée, d’une donnée dérivée ou d’une donnée estimée. Cette modélisation permet de ne pas avoir à proposer des modèles de données différents pour la 2D et la 3D. Ceci facilite par ailleurs le transfert des données existantes vers le nouveau modèle.

Une expérience BIM encore limitée 

L’expérience pratique concernant l’application du BIM aux conduites et aux cadastres de conduites reste encore limitée. De ce fait, le mappage au format d’échange IFC est traité uniquement dans les lignes directrices et n’est pas intégré à la norme. Avec l’introduction de la nouvelle norme et la mise à disposition des lignes directrices, la SIA souhaite néanmoins dès maintenant fournir les outils nécessaires à la réalisation de transferts compatibles IFC. Au cours des prochaines années, on verra comment le BIM évolue dans le domaine des infrastructures et quelles seront les parties qui auront fait leurs preuves et devront être intégrées dans la norme.

Une norme centrée sur le cadastre des conduites

La norme est désormais centrée sur le cadastre des conduites. Son domaine d’application s’en trouve réduit. Les modèles d’information des réseaux n’y figurent plus. De même, le mappage entre les informations de réseau et le cadastre des conduites a été retiré. La commission SIA 405 considère qu’il incombe aux associations professionnelles de montrer comment obtenir le cadastre des conduites – conforme à la norme SIA 405 – à partir de leurs modèles d’informations de réseau. Toutes les associations professionnelles sont représentées dans la commission SIA 405, garantissant la coordination entre les parties. Par ailleurs, la SIA profite de la phase d’introduction pour approcher activement les associations professionnelles et autres organisations concernées. 

Mise en place dès maintenant du registre des organisations 

Le modèle de données comporte une importante extension : la représentation structurée des responsabilités, par référence aux données du registre des organisations, qui est un répertoire centralisé de toutes les entités ayant une responsabilité au niveau du cadastre des conduites, comme les propriétaires ou les détenteurs de données. Le registre des organisations sera introduit en même temps que le CCCH. En attendant, ce registre est déjà en cours d’élaboration, à l’initiative de la commission SIA 405.

Aide au passage à la nouvelle version

Tout comme la version précédente, le modèle de données révisé LKMap SIA 405 a été conçu pour être le plus simple possible. Néanmoins, le passage à la nouvelle version soulèvera certainement l’une ou l’autre question. Pour faciliter la transition, la SIA met différents documents à disposition. Des événements consacrés à la thématique sont également prévus. Les informations à ce sujet seront diffusées en temps utile sur la plateforme web et via les différents canaux de communication de la SIA. 

Sur ce sujet